Hardware Platform
Software Radio Physical Layer Baseband Algorithm Verification Platform
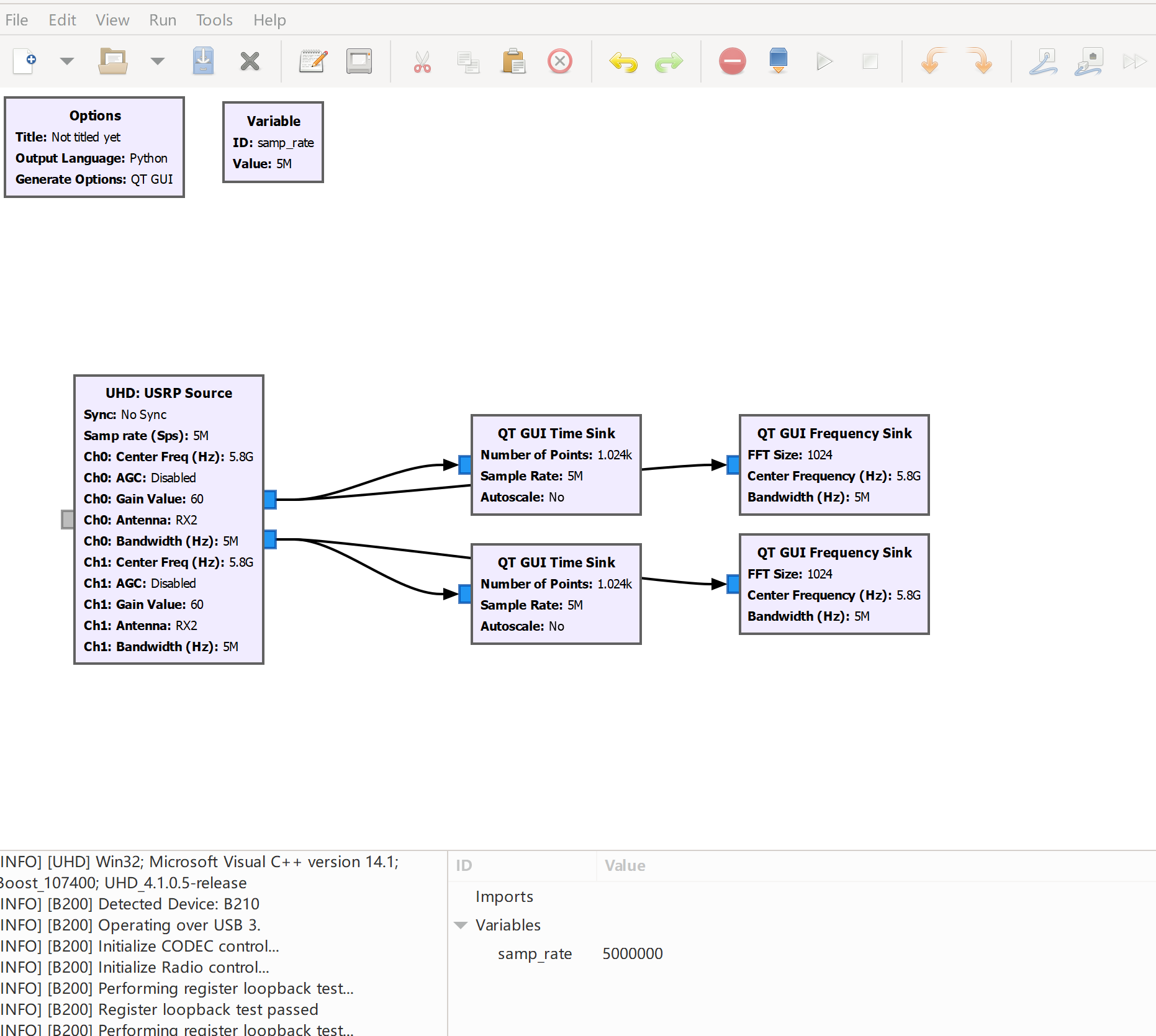
The laboratory builds a physical layer baseband algorithm verification platform based on software radio equipment. The platform combines the baseband transceiver program and the software radio development tool kit to realize the baseband communication algorithm verification based on the real channel environment.
At the transmitter, the software radio equipment performs "digital-analog" conversion on the digital waveform generated by the baseband transmitter, and sends the waveform to the actual channel through the actual RF hardware and "analog-digital" conversion, which sends the actual physical signal to the baseband receiver for demodulation. The platform can provide real channel conditions for baseband transceiver performance simulation verification, making up for the lack of real channels in pure baseband software simulation; at the same time, the platform is simple and easy to use, and the replacement of different algorithms can be completed by modifying the baseband software code. The algorithm design verification provides strong result support.
At present, a number of physical layer baseband technologies have been verified based on this platform.



Wireless communication protocol stack test and verification platform based on development board
The laboratory builds a development and verification platform for the physical layer, link layer, network layer and application layer of wireless communication protocols based on SoC and RF hardware. The platform makes full use of the rich hardware resources of the development board to provide strong support for the engineering implementation and testing of the wireless communication protocol stack.
As a verification tool for the actual implementation of wireless communication systems, the platform has abundant programmable logic processing resources, can process multi-antenna and multi-channel data in parallel, and implement a variety of complex physical layer baseband algorithms; its ARM processor is the link layer in the protocol stack. , network layer, application layer provides a convenient development environment.
We have completed the early development and verification of the multi-antenna ad hoc network protocol stack based on this platform.
Verification Platform Test
The laboratory is equipped with a powerful spectrum analyzer, a small microwave anechoic chamber and a wireless channel simulator and other test and verification platforms. Among them, the spectrum analyzer and microwave anechoic chamber can accurately measure the frequency, amplitude, modulation, distortion, spurious, phase noise, electromagnetic compatibility and other indicators of wireless signals in the process of hardware equipment development. The channel simulator can accurately simulate the changing characteristics of the signal after passing through the wireless channel. It can be used for static or relative motion test scenarios, and can simulate the characteristic parameters of various physical channels, such as frequency, fading, dynamic delay, attenuation, noise, interference, etc. , to provide a channel simulation test environment for the entire life cycle of multi-antenna broadband ad hoc network communication equipment from development to application.



Self-developed multi-antenna broadband ad hoc network communication equipment
Based on the laboratory's many years of theoretical research results on communications and networks, the laboratory independently developed and designed multi-antenna broadband ad hoc network communication equipment for the needs of large-scale, wide coverage and high-speed wireless communication. The device fills the gap of domestic broadband wireless ad hoc network communication, and its performance has reached the level of mainstream communication companies such as Silvus in the United States and DTC in the United Kingdom.
For large-scale wireless communication scenarios, the researchers combined theory with practice, completely independently designed and developed a multi-antenna wireless broadband communication protocol stack from the physical layer, link layer to network layer, and implemented them on self-developed hardware. From theoretical design to project implementation, the performance of the equipment has reached the domestic leading and international first-class level, and its achievements have been used in emergency communication scenarios such as firefighting and border defense.



